Introduction to Simple Payment Verification (SPV), Merkle Trees and Bloom Filters

© Tari Labs, 2018-2021. (License : CC BY-NC-SA 4.0)

Types of Validating Nodes : Full Node

  • Stores the all blocks in the longest chain
  • Size is a problem

w:800px

© Tari Labs, 2018-2021. (License : CC BY-NC-SA 4.0)

Types of Validating Nodes: Simple Payment Verification (SPV) client

  • Only have block headers and asks a full node for blocks as they are needed
  • If the block is in the longest chain and 6 blocks deep, it's accepted as valid
© Tari Labs, 2018-2021. (License : CC BY-NC-SA 4.0)

Inefficient SPV implementation

  • Only store block headers
  • When a transaction is needed, download the entire block
  • Hash to compare it to header to determine if valid

Do we really need the entire block to verify a single transaction?

© Tari Labs, 2018-2021. (License : CC BY-NC-SA 4.0)

Merkle Trees (and more importantly branches)

  • A binary tree structure where:
    • Data is stored in the leaf nodes
    • A non-leaf node is the hash of it's 2 descendants
  • Most importantly, descendant nodes can be pruned, leaving the rest of the tree's hash integrity intact.
  • This means we only need the Merkle branch with the transaction we want to verify

Non-binary Merkle trees also exist

© Tari Labs, 2018-2021. (License : CC BY-NC-SA 4.0)

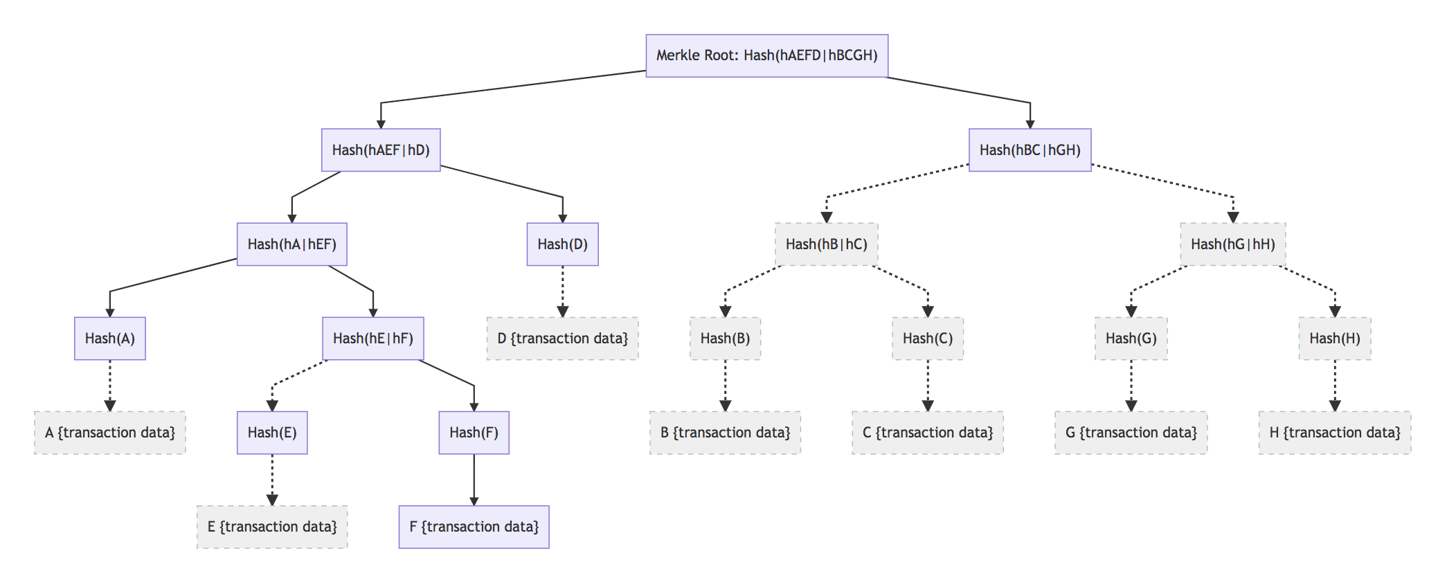
Merkle Tree Example

Merkle1 h:500px

© Tari Labs, 2018-2021. (License : CC BY-NC-SA 4.0)

Merkle Tree Example

Adding a node

Merkle2 h:500px

© Tari Labs, 2018-2021. (License : CC BY-NC-SA 4.0)

Merkle Tree Example

Pruning to branch

Merkle3

© Tari Labs, 2018-2021. (License : CC BY-NC-SA 4.0)

Merkle Tree Example

Pruning to branch F

Merkle4

© Tari Labs, 2018-2021. (License : CC BY-NC-SA 4.0)

Merkle Tree Example

Pruning to branch F

Merkle4 h:500px

© Tari Labs, 2018-2021. (License : CC BY-NC-SA 4.0)

SPV and Merkle Branches

  • SPV client request Merkle Branch from full node for transactions.
  • SPV client checks the Merkle Root against block header
  • SPV client checks that block is at correct depth
© Tari Labs, 2018-2021. (License : CC BY-NC-SA 4.0)

Privacy Problems

  • When wallets only request transactions to the addresses it owns, full nodes will become aware of the owner
  • To mitigate this, Bloom Filters can be used
© Tari Labs, 2018-2021. (License : CC BY-NC-SA 4.0)

Bloom Filters

  • Provide filtering when receiving blocks
  • Provides privacy
© Tari Labs, 2018-2021. (License : CC BY-NC-SA 4.0)

Bloom Filter Implementation

  • Start with empty array of m bits

Bloom

© Tari Labs, 2018-2021. (License : CC BY-NC-SA 4.0)

Bloom Filter Implementation

  • Hash the data to filter on (e.g. public address) using k hash functions to a value between 0 and m
  • Set those bits in the array
  • In this example, k = 2

Bloom

© Tari Labs, 2018-2021. (License : CC BY-NC-SA 4.0)

Bloom Filter Implementation

  • Repeat for more filter criteria, or to obscure the original filter

Bloom

  • Then send the filter to the full node
© Tari Labs, 2018-2021. (License : CC BY-NC-SA 4.0)

Bloom Filter Implementation

  • Whenever the full node would relay a block, it uses the same k hash functions and checks for an intersect on the filter.
  • If there are no 0's hit, then the transaction is removed from the Merkle Tree before forwarding to the client
    • Empty blocks are not forwarded

Bloom

© Tari Labs, 2018-2021. (License : CC BY-NC-SA 4.0)

Bloom Filter Implementation

  • If there are transactions that must be forwarded, the pruned Merkle Tree is forwarded
  • There may be false positives included, which the client will filter out
  • This hides the actual filter criteria from any full nodes

Bloom

© Tari Labs, 2018-2021. (License : CC BY-NC-SA 4.0)

Bloom Filter Implementation

Useful resources

© Tari Labs, 2018-2021. (License : CC BY-NC-SA 4.0)